Eine der beliebten Problemstellungen in den Ingenieurwissenschaften ist das rotative inverse Pendel. In der Regelungs- und Elektrotechnik sowie im Maschinenbau werden damit Bewegungsmuster und Regelungsalgorithmen veranschaulicht und untersucht. Diese helfen beispielsweise beim Steuern von Robotern und sonstigen Maschinen.

Das nach seinem japanischen Erfinder Katsuhisa Furuta benannte Pendel ist einfach aufgebaut. Ein angetriebener Arm rotiert horizontal, und ein Pendel, das an diesem Arm befestigt ist, rotiert vertikal. Was Kopfzerbrechen bereitet, sind die theoretische Modellierung und die Anforderung an eine Stabilisierung dieser Bewegungen. Beim Furuta-Pendel ergeben sich zwei Grössen: die Ausrichtung des Rotationsgelenks sowie die des Pendels, die sich regeln lassen. Das Pendel wird in der aufrechten, instabilen Lage geregelt – der Arm nimmt dabei eine beliebige Position ein.

Da es sich um ein nichtlineares und instabiles System handelt, eignet es sich zum Experimentieren, um bestehende Regelalgorithmen zu überprüfen und neue Berechnungsverfahren zu entwickeln. Hierbei werden oft Lösungsansätze von Forschungsbereichen wie Robotik, Kontrolltheorie und rechnergestützter Regelung miteinander kombiniert.

Furuta Pendulum. (Quelle: Youtubekanal Maxon | Zub)

Den richtigen Regler finden

Ein geeigneter Regler kann mittels verschiedener Entwurfsstrategien realisiert werden. Passende Reglerstrukturen für ein inverses Pendel sind: PID, LQR, Fuzzy oder selbstlernende neuronale Regler. Das physikalische System mit mehreren Freiheitsgraden kann mathematisch modelliert werden. Für das Aufschwingen des Pendels aus der Ruhelage (Null-Lage) sind nichtlineare Herangehensweisen wie Energieansätze erforderlich. Mithilfe der mathematischen Beschreibung wird anschliessend ein passender Regler entworfen. Dieser Regler kann für echtzeitfähige Systeme angenähert beziehungsweise diskretisiert und auf eine Steuerung wie die MiniMACS6-AMP4 übertragen werden.

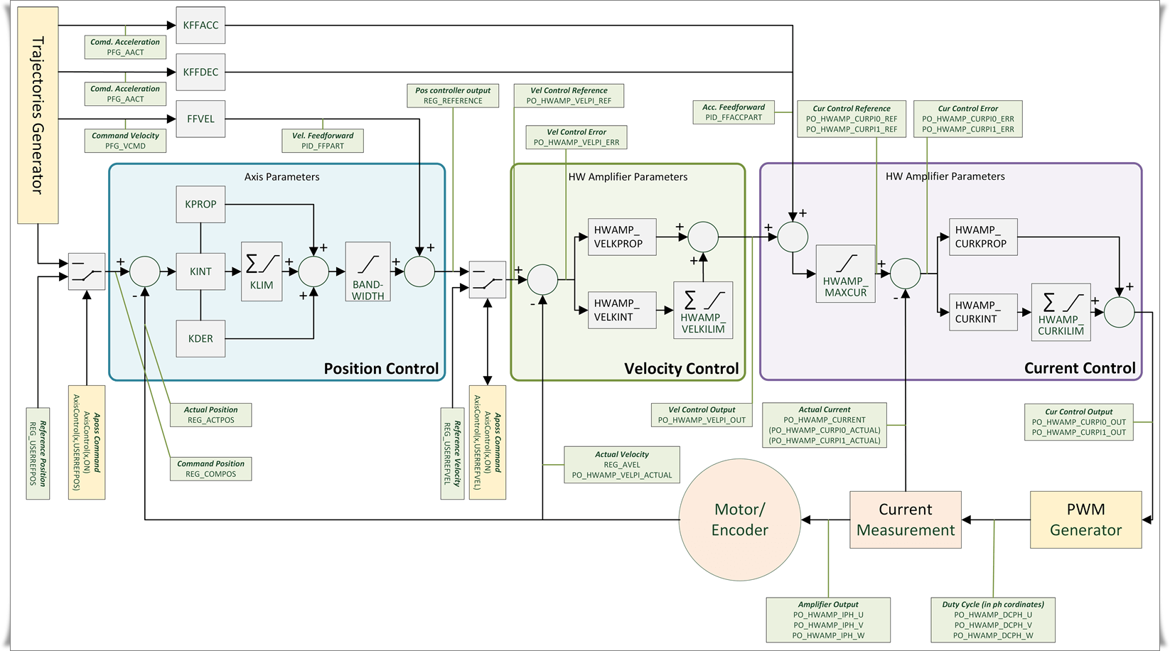
Die Kaskadenregelung

Kaskadenregelung mit einem maxon Motion Controller wie dem MiniMACS6-AMP4
Beispiel einer Kaskadenregelung mit einem maxon Motion Controller wie dem MiniMACS6-AMP4. Dank der Programmierbarkeit und der integrierten Bahnplanung ist keine übergeordnete Steuerung zwingend notwendig.
+

Zub – ein Name mit Geschichte

Das Unternehmen Zub [Firmenschreibweise: zub], gegründet 1986 in Berlin, trug die Namen der Gründer Zurmühlen & Bieler GbR. Später wurde der Firmenname in den heutigen Namen Z & B (zub) geändert. Die Inhaber Eberhard Zurmühlen und Dieter Bieler entwickeln elektronische Fotosatzbelichter. Als Zurmühlen bei einem der ersten Roboterunternehmen einen Job annimmt, bleiben die beiden in Kontakt. Sie unterhalten sich oft darüber, wie schwierig es ist, Antriebe zu steuern. Vor 36 Jahren konnten Anwender:innen bei einer Antriebspositionierung zwischen einer kostenintensiven CNC-Lösung oder einer hardwarenahen Programmierung von Motion-Control-Chips entscheiden. Den goldenen Mittelweg gibt es nicht. Sie haben die Idee, eine modulare Mehrachssteuerung mit einer Programmierumgebung zu entwickeln. So entsteht die Mocon – die erste 1- bis 9-Achs-Steuerung mit der Programmiersprache APOSS. Anfang der 90er-Jahre wurde sie mit der CAN-Schnittstelle ausgebaut und in Theatern, wie St. Petersburg und Kopenhagen, für die Ansteuerung von Bühnenpodesten eingesetzt. Da kreuzen sich die Wege von Zub und Maxon. Die Steuerung findet bei Maxon Anklang, und die Mocon wird unter dem Namen PCU2000 ins Sortiment aufgenommen.

Zusammen eins

Maxon | Zub feiert das 5-Jahr-Jubiläum, und erstmals haben die beiden Entwicklungsabteilungen ihr Know-how gebündelt. Das Resultat? Die Steuerung MicroMACS6. Der kompakte Master Controller ist eine entscheidende Komponente für Systemlösungen, weiss Fabian Vogel, Geschäftsführer von Maxon | Zub.


Autorin: Annalisa Isler


Sie ergänzen sich perfekt: Als Maxon 2017 die zum Verkauf ausgeschriebene Zub übernimmt, gewinnen die Kunden beider Unternehmen. Einerseits profitieren sie von Komplettlösungen, Expertise und einem weltweiten Vertriebsnetz, andererseits von einer erweiterten Produktpalette. Maxon synchronisiert die Entwicklung der gesamtheitlichen Motion-Control-Lösungen mit dem Spezialisten Zub. Ein erstes Produkt dieser Zusammenarbeit ist die gemeinsam entwickelte MicroMACS6. So bietet maxon ihren Kunden Systemlösungen aus einer Hand, was weniger Schnittstellen, gebündeltes Know-how sowie effiziente Entwicklungszeiten bedeutet.

Fabian Vogel, welche Stärken treffen hier aufeinander?

Zub entwickelt seit Jahren programmierbare Master Controller. Wir wollten ein Produkt schaffen, das in unsere Strategie des Systementwicklers passt. So haben wir uns auf die Stärken und das Know-how der jeweiligen Abteilungen fokussiert. Maxon verfügt über langjährige Erfahrung in der Entwicklung von Motoren, Elektronik und Hardware – Zub hingegen in der Entwicklung von Motion Controllern mit Endstufen, in der Softwareprogrammierung und Applikationsentwicklung.

Warum entwickelt die Maxon Gruppe programmierbare Master Controller?

Maxon entwickelt und produziert seit Jahrzehnten Antriebskomponenten und mechatronische Systeme. Das Systemgeschäft gewinnt aber zunehmend an Bedeutung und wird komplexer. Eine entscheidende Komponente für diese Systemlösungen decken die programmierbaren MACS-Controller ab. Die Verwendung der Master Controller (MACS) ist vielfältig: Praxisbeispiele sind das autarke repetitive Abarbeiten von Fahrprofilen, aber auch komplexe synchronisierte Bewegungen mehrerer Achsen oder komplette Kinematik-Module für Skara- oder Delta-Robotik-Anwendungen.

Was zeichnet die MicroMACS6 aus?

Der programmierbare Motion Controller ohne Endstufen steuert autark eine Achse bis sechs Achsen und lässt sich mit EPOS4-Positioniersteuerungen und ESCON-Servocontrollern kombinieren. Durch seine Kompaktheit und das attraktive Preis-Leistungs-Verhältnis ist er wie gemacht für den Gerätebau. Die MiniMACS6-AMP4 hat im Unterschied zur Micro-MACS6 vier integrierte Endstufen.

Wer kann die MicroMACS6 programmieren? Alle, die mit C-Sprache Programmiererfahrung haben. Um den Einstieg zu vereinfachen, bieten wir ein kostenloses Software-Development-Kit an. Dieses Entwicklungspaket enthält nützliche Funktionen und einige Programmbeispiele.

Wo zieht Maxon die Grenzen, als Systemprovider wahrgenommen zu werden?

Bei der Applikationsentwicklung stellen sich automatisch Fragen, die die gesamte Architektur betreffen. Gibt es eine übergeordnete Steuerung? Wenn ja, welche, und über welche Schnittstellen wird was kommuniziert? Was sind die Anforderungen an die Echtzeitfähigkeit? Wie viele Achsen müssen zusammenarbeiten und in welcher Form? Welche Anforderungen gibt es an die Dynamik? In welcher Präzision? Und schon sind wir mitten im Systemdenken. Wichtig ist die Abgrenzung: Maxon sieht sich als Systemexperte für Antriebe.

Wie unterstützt Maxon?

Für antriebstechnische Fragen kann man jederzeit auf das Maxon Dienstleistungsportfolio zurückgreifen. Erfahrene Systemarchitekt:innen und Applikationsentwickler:innen beraten oder entwickeln auf Wunsch kundenspezifische Lösungen.

Zusammen eins

Maxon | Zub feiert das 5-Jahr-Jubiläum, und erstmals haben die beiden Entwicklungsabteilungen ihr Know-how gebündelt. Das Resultat? Die Steuerung MicroMACS6. Der kompakte Master Controller ist eine entscheidende Komponente für Systemlösungen, weiss Fabian Vogel, Geschäftsführer von Maxon | Zub.


Autorin: Annalisa Isler


Sie ergänzen sich perfekt: Als Maxon 2017 die zum Verkauf ausgeschriebene Zub übernimmt, gewinnen die Kunden beider Unternehmen. Einerseits profitieren sie von Komplettlösungen, Expertise und einem weltweiten Vertriebsnetz, andererseits von einer erweiterten Produktpalette. Maxon synchronisiert die Entwicklung der gesamtheitlichen Motion-Control-Lösungen mit dem Spezialisten Zub. Ein erstes Produkt dieser Zusammenarbeit ist die gemeinsam entwickelte MicroMACS6. So bietet maxon ihren Kunden Systemlösungen aus einer Hand, was weniger Schnittstellen, gebündeltes Know-how sowie effiziente Entwicklungszeiten bedeutet.

Fabian Vogel, welche Stärken treffen hier aufeinander?

Zub entwickelt seit Jahren programmierbare Master Controller. Wir wollten ein Produkt schaffen, das in unsere Strategie des Systementwicklers passt. So haben wir uns auf die Stärken und das Know-how der jeweiligen Abteilungen fokussiert. Maxon verfügt über langjährige Erfahrung in der Entwicklung von Motoren, Elektronik und Hardware – Zub hingegen in der Entwicklung von Motion Controllern mit Endstufen, in der Softwareprogrammierung und Applikationsentwicklung.

Warum entwickelt die Maxon Gruppe programmierbare Master Controller?

Maxon entwickelt und produziert seit Jahrzehnten Antriebskomponenten und mechatronische Systeme. Das Systemgeschäft gewinnt aber zunehmend an Bedeutung und wird komplexer. Eine entscheidende Komponente für diese Systemlösungen decken die programmierbaren MACS-Controller ab. Die Verwendung der Master Controller (MACS) ist vielfältig: Praxisbeispiele sind das autarke repetitive Abarbeiten von Fahrprofilen, aber auch komplexe synchronisierte Bewegungen mehrerer Achsen oder komplette Kinematik-Module für Skara- oder Delta-Robotik-Anwendungen.

Was zeichnet die MicroMACS6 aus?

Der programmierbare Motion Controller ohne Endstufen steuert autark eine Achse bis sechs Achsen und lässt sich mit EPOS4-Positioniersteuerungen und ESCON-Servocontrollern kombinieren. Durch seine Kompaktheit und das attraktive Preis-Leistungs-Verhältnis ist er wie gemacht für den Gerätebau. Die MiniMACS6-AMP4 hat im Unterschied zur Micro-MACS6 vier integrierte Endstufen.

Wer kann die MicroMACS6 programmieren? Alle, die mit C-Sprache Programmiererfahrung haben. Um den Einstieg zu vereinfachen, bieten wir ein kostenloses Software-Development-Kit an. Dieses Entwicklungspaket enthält nützliche Funktionen und einige Programmbeispiele.

Wo zieht Maxon die Grenzen, als Systemprovider wahrgenommen zu werden?

Bei der Applikationsentwicklung stellen sich automatisch Fragen, die die gesamte Architektur betreffen. Gibt es eine übergeordnete Steuerung? Wenn ja, welche, und über welche Schnittstellen wird was kommuniziert? Was sind die Anforderungen an die Echtzeitfähigkeit? Wie viele Achsen müssen zusammenarbeiten und in welcher Form? Welche Anforderungen gibt es an die Dynamik? In welcher Präzision? Und schon sind wir mitten im Systemdenken. Wichtig ist die Abgrenzung: Maxon sieht sich als Systemexperte für Antriebe.

Wie unterstützt Maxon?

Für antriebstechnische Fragen kann man jederzeit auf das Maxon Dienstleistungsportfolio zurückgreifen. Erfahrene Systemarchitekt:innen und Applikationsentwickler:innen beraten oder entwickeln auf Wunsch kundenspezifische Lösungen.

Weitere Artikel, die Sie interessieren könnten

Maxon lanciert leichtes und unsichtbares E-Bike System

Nach einer mehrjährigen Entwicklungszeit präsentiert Maxon den Bikedrive Air – ein leichtes und unsichtbares E-Bike-System bestehend aus Mittelmotor, integrierter Batterie und Bedienelement.

«Wir haben Getriebe Weltraum-tauglich gemacht»

In einem Mars-Antrieb steckt sehr viel mehr Standardtechnologie als vermutet! Wieso das so ist und was es für eine erfolgreiche, Standort-übergreifende Forschung und Entwicklung braucht, erzählt CTO Ulrich Claessen von der Maxon-Gruppe während einer Tasse Kaffee.

Maxon-Antriebe für Mars-Helikopter

Motoren von Maxon auf dem Mars: Das gehört inzwischen zusammen. Nun kommt eine weitere Mission dazu und mit ihr auch Motoren in einem neuen Mars-Helikopter.

Auf der Suche nach der autonomen, fühlenden Maschine

Es ist ein grosser Traum, an dem in den Laboren des Instituts für Fertigungstechnik und Werkzeugmaschinen (IFW) an der Leibniz Universität Hannover geforscht und entwickelt wird: die fühlende und smarte Maschine. Was kann sie? Was wird sie können? Prof. Dr.-Ing. Berend Denkena, Leiter des Instituts gibt Antworten auf den grossen Traum.

Wie erstelle ich ein Deep-Learning-Modell?

Deep Learning ist eine der Schlüssel-Technologien des Industrial IoT (Internet of Things). Hier gibt es drei praktische Anwendungsbeispiele für den einfachen Einstieg in Deep-Learning-Anwendungen.

Volle Sicherheit bei Netzwerk-Ausfall

B&R hat sein Antriebsportfolio mit einem Blackout-Mode ausgestattet. Dieser ermöglicht das sichere Steuern einer Maschine bei einem Netzwerkausfall. So können Maschinenstillstände auch ohne teure Redundanzlösungen vermieden werden. Die maximale Verfügbarkeit der Maschine wird gewährleistet.


Mehr Wissen. Immer auf dem Laufenden sein. Folge uns auf Linkedin.


Robotergreifer für Vielfalt und grosse Stückzahlen

Robotergreifer sind im Normalfall nicht sehr flexibel. Doch mit servogesteuerten Greifbacken des Greifers müssen diese bei Dimensionsänderungen nicht getauscht werden. Zum Einsatz kommen da kompakte bürstenlose DC-Servos von Faulhaber mit integriertem Speed Controller.

Roboter in der Schule

Um die Fachkräfte von morgen fit für die Zukunft zu machen, steht das Thema Automatisierung ganz oben auf dem Lehrplan. So etwa in der Carl-Benz-Schule Koblenz.

«Eine Künstliche Intelligenz ist nicht intelligent»

Mit Hilfe Künstlicher Intelligenz lassen sich repetitive Arbeiten automatisieren. Doch welche Voraussetzungen müssen eigentlich erfüllt sein, damit eine Maschine lernen kann? Im Gespräch mit Prof. Dr. Thilo Stadelmann von der ZHAW School of Engineering.

«Künstliche Intelligenz wird die gesamte Gesellschaft verändern»

Die KI-Technologie steckt noch in den Kinderschuhen, birgt aber schon jetzt gewaltige Potenziale. Was mit Künstlicher Intelligenz alles möglich ist und welche Gefahren und Grenzen bestehen, sagen die beiden BFH-Professoren Mascha Kurpicz-Briki und Erik Graf im Gespräch.

Augmented Reality ist kein Hexenwerk

Augmented Reality bietet viele Vorteile für Unternehmen. Wie diese genau aussehen und wieso sich der Einstieg trotz der hohen Anschaffungskosten schnell rechnet, erklärt Urs Rüegg von Microsoft Schweiz.

Der Schweizer Maschinenbau

Der Schweizer Maschinenbau hat einen hervorragenden Ruf in der ganzen Welt. Diese Seite ist dieser grossen und wichtigen Branche gewidmet. Viele Artikel und eine interaktive Schweizer Maschinenbaukarte.

Multimediastorys von «Technik und Wissen»

Ein grosser Schritt für alle

Der Cybathlon, das Projekt Varileg und das Projekt «VariLeg enhanced» und die Wichtigkeit von Kooperationen zwischen Industriefirmen und Hochschulen.

Das Kleinstgedruckt - 3D-Druck im Mikrometerbereich

Eine preisgekrönte Multimediastory von Chefredaktor Eugen Albisser über den 3D-Druck im Mikrometerbereich.

Ab in die 3. Dimension - Wie HP zum 3D-Druck kam

Eine Multimediastory über HP und wie sie den disruptiven Weg vom 2D-Druck in die dritte Dimension fand.

Impressum

Text: Maxon

Bildquelle: Maxon

Redaktionelle Bearbeitung: Technische Rundschau

Informationen

zub machine control AG
www.maxongroup.com

Veröffentlicht am: